2025-08-28 2025, Volume 19 Issue 8
  • Select all
  • REVIEW ARTICLE
    Yueyue ZHU, Yi RUI, Hehua ZHU, Xiaojun LI

    Energy diaphragm walls (EDWs) harness shallow geothermal energy through the internal circulation of fluid in heat exchange pipes, thereby providing buildings with energy-efficient, low-carbon, and sustainable energy solutions. However, the influencing factors of EDWs are complex and are subject to the coupling effects of multiple physical fields. To deeply understand the operational mechanism of EDWs and promote the development and engineering application of this technology, this paper comprehensively reviews the current state of research on engineering cases, experimental studies, and numerical calculations concerning heat exchange efficiency, thermodynamic behavior, analysis/design methods, and multi-field coupling of the walls. A review of previous research indicates: 1) the optimal spacing between HEPs in EDWs can be designed based on the anticipated geothermal energy extraction cost; 2) the stress caused by temperature changes in the wall is greater than that caused by excavation, and the thermal stress within the wall is unevenly distributed, leading to the creation of bending moments; 3) reducing the spacing between pipes can improve heat exchange efficiency in the short-term, but has minimal long-term impact and increases costs. This work can provide technical references and directions for development for researchers and related practitioners.

  • RESEARCH ARTICLE
    Seungbok LEE, Kyeongjin KIM, Meeju LEE, Jeongho KIM, Seokmun KIM, Jaeha LEE

    Climate change is having an increasing impact on coastal infrastructure, leading to more frequent and intensified wave activity, including higher waves driven by typhoons and abnormal sea conditions. Consequently, issues related to the stability of existing port structures, such as caissons, have become a significant concern. In particular, gravity-type caisson on the land side of coastal port structures require enhanced stability and safety. Gravity-type caissons, which resist external forces through their own weight, are highly vulnerable to functional failures, such as sliding displacement, triggered by abnormal waves shifting specific caissons. The destruction of caisson and quay walls can lead to substantial recovery costs, necessitating improvements in caisson stability to address the challenges posed by increased wave forces and changes in port logistics due to larger vessels. One approach to enhancing caisson stability is the use of long caissons. Long caisson is commonly used where a breakwater is needed to withstand wave action and distribute forces evenly along a length of breakwater. The construction of caissons faces challenges due to limitations on the size of individual units imposed by construction conditions, launching methods, and marine crane requirements. Therefore, connecting multiple caissons to form long caissons presents a viable alternative. This study suggested two connection methods for long caissons. The first method was a hemisphere caisson, which allows the connection parts to seat against each other under self-weight during construction. The second method was a displacement-allowing connection utilizing rubble (embedded rebar connection within riprap connection). This approach allows some displacement while employing rebar to resist excessive deformation, thereby dispersing the resulting wave forces to adjacent caissons. Performance comparisons between the developed connections and conventional gravity-type caissons were conducted using a finite element analysis model. The results indicate that the proposed connections demonstrate improved resistance to wave forces compared to traditional caissons without such connections. Further studies should include field applications and performance evaluations of various caisson sizes under different environmental and geological conditions.

  • RESEARCH ARTICLE
    Soumya MUKHERJEE, Dilip Kumar SINGHA ROY

    Empty steel-tanks are very much susceptible against buckling induced by wind loading. Ring and vertical stiffeners are commonly used to provide necessary strength to thin-walled steel tanks to resist wind-induced buckling. The authors have studied the performance of a unique, ribonucleic acid structure-inspired, stiffening-helix mechanism against the wind-induced buckling of open-top, cylindrical, empty, steel-tank. The most important output parameter of this study is the load multiplier (λ) of buckling, as it defines the stability of tank-shell against wind-induced buckling. The study variables are tank-height to tank-diameter (H/D) ratio, tank-radius to wall-thickness (r/t) ratio, basic wind speed (Vb) and helix pitch length to tank-height (LP/H) ratio. This study has been performed through multiphysics system-coupling of computational fluid dynamics and structural mechanics (eigenvalue buckling). The stiffening-helix can provide necessary strength to open-top, cylindrical, steel-tank economically against wind-induced buckling. An artificial neural network (ANN) has been trained with the analytical data to develop a predictive model. The proposed predictive ANN model produces 99.11% average accuracy.

  • RESEARCH ARTICLE
    Mojtaba REZAIE, Aydin SHISHEGARAN, Hesam VARAEE, Mohammad RAJABALINEJAD

    Uncertainties in construction projects clarify a central problem in risk assessment and safety control of the background building construction during their lifecycles. Digital safety systems are presented for building an operated diffusion center for gathering information and possibly developing a digital twin in the safety construction management process. The essential technologies were reviewed and investigated to select proper systems that aim to automate the safety process with good information gathering. First, in this study, the role of digital-system elements is examined in shaping a diffusion center for gathering information and seeking to model integrated safety information. Then, it offers the data-physics-driven model for automating digital safety systems processes in minitoring construction site health and safety. A multi-criteria decision analysis is used to sort the alternatives. The results demonstrate that the selected technologies are required to gather enough information to shape a diffusion center for automating the safety process in construction management and building health monitoring. The results show that the model assumption has been validated by the value of “1.684” as the table value of T 95% confidence interval for all components. Additionally, an investigation into the Tehran municipality region demonstrated the applicability and usefulness of the method in practical settings. Furthermore, the selected digital safety strategy in collaboration with SEI/ASCE 7-02 has been proven to be implementable for all types of buildings mentioned in this study. The findings demonstrate that the methodology employed in this study can be used as a reliable tool for ensuring the safety of buildings. This study also identifies the pre-construction period (PrCP) as a primitive emergency for creating safety values for all types of buildings. The estimated values for very high importance, high importance, and medium importance buildings are in order 34%, 35%, and 31%, respectively, and also indicating that the PrCP can be the most safety data-driven stage of construction.

  • RESEARCH ARTICLE
    Yuelin ZHANG, Hao WANG, Shuai ZHENG, Ling LIU, Dajiang WU

    The aim of this paper is to explore the effect of geometrical parameters on ultimate load-carrying capacity of a circular hollow section (CHS) X-joint under axial compression of the brace end. First of all, finite element (FE) model to calculate ultimate load-carrying capacity of the CHS X-joint subjected to uniaxial load of the brace is constructed, and the calculated load–displacement curves are compared to the experimental ones. After validation of the FE model, 46080 groups of FE calculation models with different geometrical parameters are generated by means of parametric modeling. Subsequently, eight variables including gusset thickness and chord thickness are set as input to predict load-carrying capacity of the CHS X-joint by four machine learning (ML) algorithms, i.e., Generalized Regression Neural Network, Support Vector Machine, random forest (RF), and Extreme Gradient Boosting (XGBoost). Finally, the constructed ML prediction models are interpreted by SHapley Additive exPlanations, to explore the impact weight of each factor on ultimate load-carrying capacity of the joint. The results show that all the four models can predict the load-carrying capacity of the subject accurately, with all the R2 values greater than 0.97. In addition, RF model yields the minimum mean-square error, Root Mean Squared Error, Mean Absolute Error, and Mean Absolute Percentage Error values, and the greatest R2 value, while the prediction accuracy of XGBoost is relatively worse. Among all the eight considered geometrical parameters, brace diameter has the strongest impact on load-carrying capacity of the joint, followed by chord thickness, chord ring width, chord ring thickness, brace ring width, and brace thickness, while the thicknesses of the gusset plate and brace have marginal influence on load-carrying capacity. The study of the current paper can provide guidelines for dimension design of CHS X-joints.

  • RESEARCH ARTICLE
    Jitendra KHATTI, Panagiotis G. ASTERIS, Abidhan BARDHAN

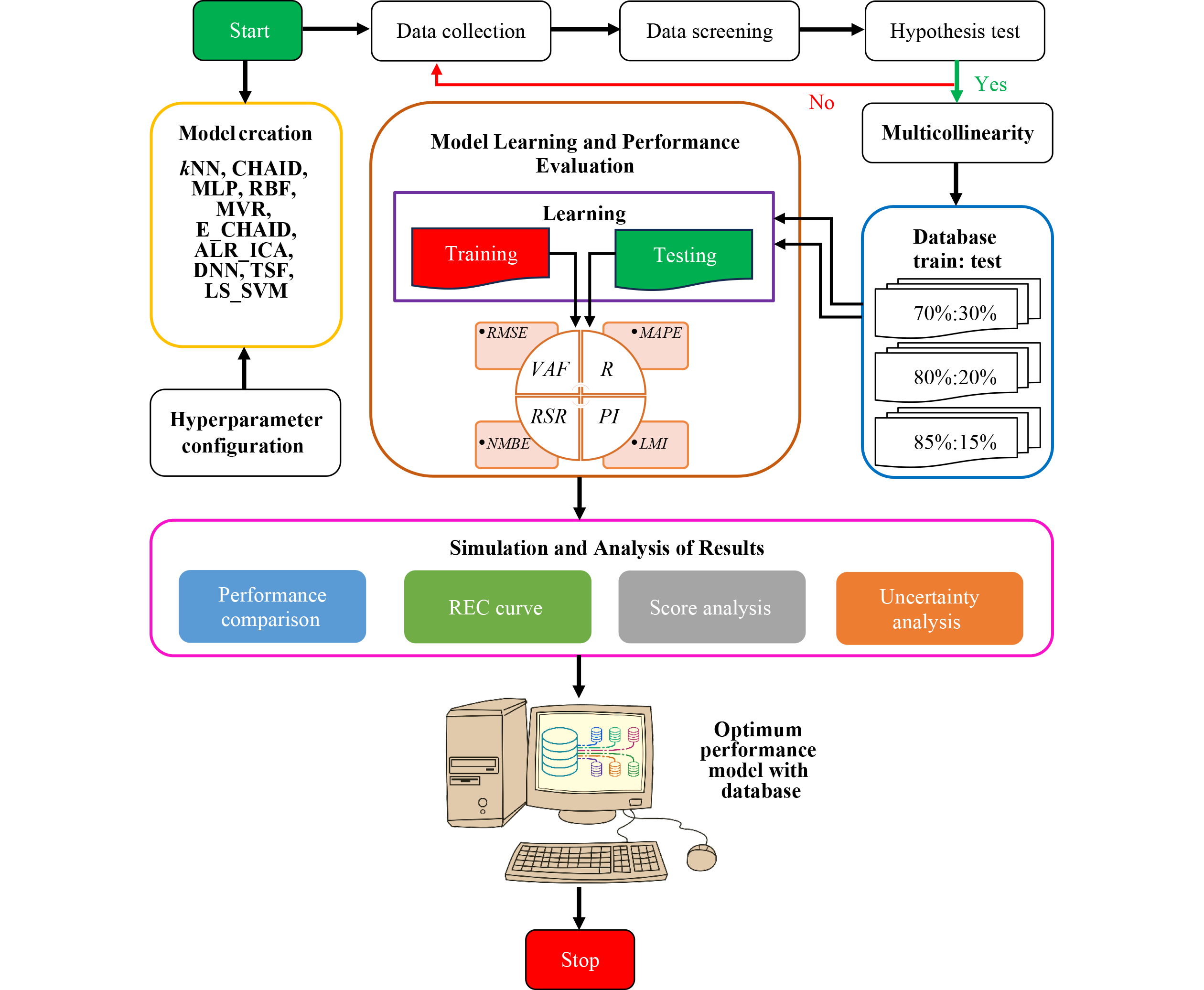
    Sustainable concrete’s compressive strength (CST) ensures structural safety, durability, and performance while minimizing environmental impact. It supports eco-friendly design, resource optimization, and compliance with green building standards. Determining the CST using laboratory procedures is time-consuming and lengthy. Therefore, the present research introduces a reliable machine learning (ML) model for assessing the CST of ground granulated blast furnace slag (GGBS) concrete by comparing ten ML models. In addition, this work presents the data proportionality effect on the performance and overfitting of ML models. For that purpose, a database has been compiled from the literature and created three data sets (training: testing), i.e., 70%:30%, 80%:20%, and 85%:15%. The analysis of performance metrics (correlation coefficient of 0.8526 and 0.9780 for 70%:30% and 85%:15%, respectively) presented that the performance of Takagi Sugeno Fuzzy (TSF) model has been enhanced with the database. The TSF model has predicted CST of GGBS concrete with a root mean square error of 3.2460 MPa and performance index of 1.86. In addition, the regression error characteristics curve, score analysis, and uncertainty analysis showed the superiority of the TSF model. Conversely, the a20 (= 93.75), agreement (= 0.90), and scatter (= 0.08) indexes presented that the TSF model is highly reliable in predicting the CST of GGBS concrete. The multicollinearity analysis revealed that the considerable multicollinearity of GGBS to binder ratio and fine aggregate features affected the performance and curve fitting of k-nearest neighbor and multilayer perceptron models. Overall analysis shows that 85% training data set improves generalization by capturing diverse data patterns and minimizes noise and outliers, resulting in a more robust model. The present investigation helps concrete designers and engineers assess the desired CST of GGBS concrete using mixed design parameters.

  • RESEARCH ARTICLE
    Fabio LOZANO, Morgan JOHANSSON, Joosef LEPPÄNEN, Mario PLOS

    Blast-loaded reinforced concrete (RC) slabs should fail under a ductile bending mechanism enabling high energy absorption capacity. Hence, brittle shear failure must be avoided. However, due to the uncertainties related to the materials, geometry, and resistance models, it may be difficult to predict which failure mode will prevail. This study analytically estimated the probability of premature flexural shear failure of slender RC one-way slabs subjected to blast loading considering such uncertainties and using the Monte Carlo method. The resistance models in Eurocode 2 were adopted. Specimens with and without shear reinforcement were analyzed. Bending failure was shown to be the most likely failure mode in the studied slabs. However, the probability of shear failure developing before bending failure was still relatively high, particularly for slabs without stirrups. To increase the confidence level concerning the preferred failure mechanism, the article proposes an overstrength factor to magnify the shear demand of the blast-loaded RC slab. Values of the overstrength factor for different target reliability levels were calculated. The study also found that the probability of premature shear failure increased with increasing amount of longitudinal reinforcement and decreasing slenderness. Likewise, greater impulse was found to enhance the risk for shear failure.

  • RESEARCH ARTICLE
    Majid ILCHI GHAZAAN, Mostafa SHARIFI

    This paper introduces dynamic boundary updating-surrogate model-based (DBU-SMB), a novel evolutionary framework for global optimization that integrates dynamic boundary updating (DBU) within a surrogate model-based (SMB) approach. The method operates in three progressive stages: adaptive sampling, DBU, and refinement. In the first stage, adaptive sampling strategically explores the design space to gather critical information for improving the surrogate model. The second stage incorporates DBU to guide the optimization toward promising regions in the parameter space, enhancing consistency and efficiency. Finally, the refinement stage iteratively improves the optimization results, ensuring a comprehensive exploration of the design space. The proposed DBU-SMB framework is algorithm-agnostic, meaning it does not rely on any specific machine learning model or meta-heuristic algorithm. To demonstrate its effectiveness, we applied DBU-SMB to four highly nonlinear and non-convex optimization problems. The results show a reduction of over 90% in the number of function evaluations compared to traditional methods, while avoiding entrapment in local optima and discovering superior solutions. These findings highlight the efficiency and robustness of DBU-SMB in achieving optimal designs, particularly for large-scale and complex optimization problems.

  • RESEARCH ARTICLE
    Meiyan BAI, Lin SHI, Yong ZHAO

    Viscous dampers are widely used in reinforced concrete (RC) structures due to their effective energy dissipation under seismic loading. This study investigates the seismic performance of three single-story, single-bay RC frames: a precast concrete (PC) frame with a viscous damper, a cast-in-place (CIP) frame with a viscous damper, and a PC frame without a damper. A sinusoidal steady-state excitation test was conducted to evaluate structural behavior under varying frequencies. The experimental analysis covered failure modes, hysteresis response, displacement ductility, stiffness degradation, energy dissipation capacity, and equivalent viscous damping. The results show that adding a viscous damper significantly improved lateral resistance, initial stiffness, and energy dissipation capacity, while slightly reducing displacement ductility. The PC frame with a damper showed seismic behavior similar to the CIP frame, indicating that dampers can effectively compensate for construction-related discontinuities in precast systems. The calculated-to-experimental strength ratio ranged from 0.57 to 0.62, highlighting the conservative nature of code-based predictions. These findings support the application of viscous dampers in PC frames and provide valuable experimental data for enhancing seismic resilience in building design.

  • RESEARCH ARTICLE
    Mariam AbdAlmoneim Hassan ALJAK, David Otieno KOTENG, Naftary GATHIMBA, Erick K. RONOH

    Concrete comprises aggregates of various sizes bound by a cementitious paste, with Portland cement (PC) as the primary binder since the 19th century. However, PC production depletes non-renewable natural resources and causes environmental degradation. Meanwhile, approximately 130 billion kilograms of cattle bones (CB) are generated globally each year, posing environmental challenges due to their non-biodegradability. CB is rich in calcium oxide, making it a potential supplementary material in cement production. This study explores the feasibility of using pre-treated cattle bone ash (CBA) as a partial replacement for PC in concrete, combined with 5% silica fume and 10% fly ash. CBA was incorporated at 10%, 25%, 50%, and 75% by weight of cement. The results indicated that mixes containing 10% and 25% CBA achieved high-strength concrete exceeding 60 MPa after 28 d, while mixes with 50% and 75% CBA produced structural-grade concrete with strengths above 25 MPa. The findings demonstrate that pre-treated CBA can effectively replace a portion of PC in concrete when combined with an appropriate pozzolanic material. This substitution reduces environmental pollution and promotes the sustainability of concrete production.