2023-05-24 2023, Volume 17 Issue 3
  • Select all
  • RESEARCH ARTICLE
    Yuye ZHANG, Mingli HU, Wei FAN, Daniel DIAS-DA-COSTA

    Considering the wide application of precast segmental bridge columns (PSBCs) in engineering practice, impact-resistant performance has gained significant attention. However, few studies have focused on PSBCs subjected to high-energy impacts caused by heavy truck collisions. Therefore, the behavior of PSBCs under a heavy truck impact was investigated in this study using high-fidelity finite element (FE) models. The detailed FE modeling methods of the PSBCs and heavy trucks were validated against experimental tests. The validated modeling methods were employed to simulate collisions between PSBCs and heavy trucks. The simulation results demonstrated that the engine and cargo caused two major peak impact forces during collision. Subsequently, the impact force, failure mode, displacement, and internal force of the PSBCs under heavy truck impacts were scrutinized. An extensive study was performed to assess the influence of the section size, truck weight, impact velocity, and number of precast segments on the impact responses. The truck weight was found to have a minor effect on the engine impact force. Damage was found to be localized at the bottom of the three segments, with the top remaining primarily undamaged. This parametric study demonstrated that larger cross-sections may be a preferred option to protect PSBCs against the impact of heavy trucks.

  • RESEARCH ARTICLE
    Yundong SHI, Qi WANG, Wenqing DONG, Bo ZHAO

    A new rocking constraint device (RCD) is developed for three-dimensional (3D) base-isolated frame structures by connecting a custom-designed cylinder pair to provide vertical damping with replaceable damping components installed outside the cylinders when the superstructure undergoes translational motion, and rocking constraint capacity when the superstructure is susceptible to rocking. Theoretical formulas for calculating the damping and rocking constraint stiffness of the RCD are proposed. Two series of sinusoidal loading tests are conducted at different loading frequencies and amplitudes to verify the damping and rocking constraint performance of the RCD. The test results show that the cylinder without orifices on its piston can provide the desired damping with a replaceable damping component, and that the RCD can effectively suppress rocking. Although the vertical stiffness of an individual cylinder is affected by the location of the replaceable damping component and loading frequency, the average vertical stiffness of the two cylinders, which determines the rocking constraint stiffness of the RCD, is independent of the two factors. Comparisons of the test and theoretical results indicate that the errors of the proposed formulas for calculating the damping and rocking constraint stiffness of the RCD do not exceed 12.9% and 11.0%, respectively.

  • RESEARCH ARTICLE
    Jiang CHEN, Zizhen ZENG, Ying LUO, Feng XIONG, Fei CHENG

    Cracking in wading-concrete structures has a worse impact on structural safety compared with conventional concrete structures. The accurate and timely monitoring of crack development plays a significant role in the safety of wading-concrete engineering. The heat-transfer rate near a crack is related to the flow velocity of the fluid in the crack. Based on this, a novel crack-identification method for underwater concrete structures is presented. This method uses water irrigation to generate seepage at the interface of a crack; then, the heat-dissipation rate in the crack area will increase because of the convective heat-transfer effect near the crack. Crack information can be identified by monitoring the cooling law and leakage flow near cracks. The proposed mobile crack-monitoring system consists of a heating system, temperature-measurement system, and irrigation system. A series of tests was conducted on a reinforced-concrete beam using this system. The crack-discrimination index ψ was defined, according to the subsection characteristics of the heat-source cooling curve. The effects of the crack width, leakage flow, and relative positions of the heat source and crack on ψ were studied. The results showed that the distribution characteristics of ψ along the monitoring line could accurately locate the crack, but not quantify the crack width. However, the leakage flow is sensitive to the crack width and can be used to identify it.

  • RESEARCH ARTICLE
    Reza JAVANMARDI, Behrouz AHMADI-NEDUSHAN

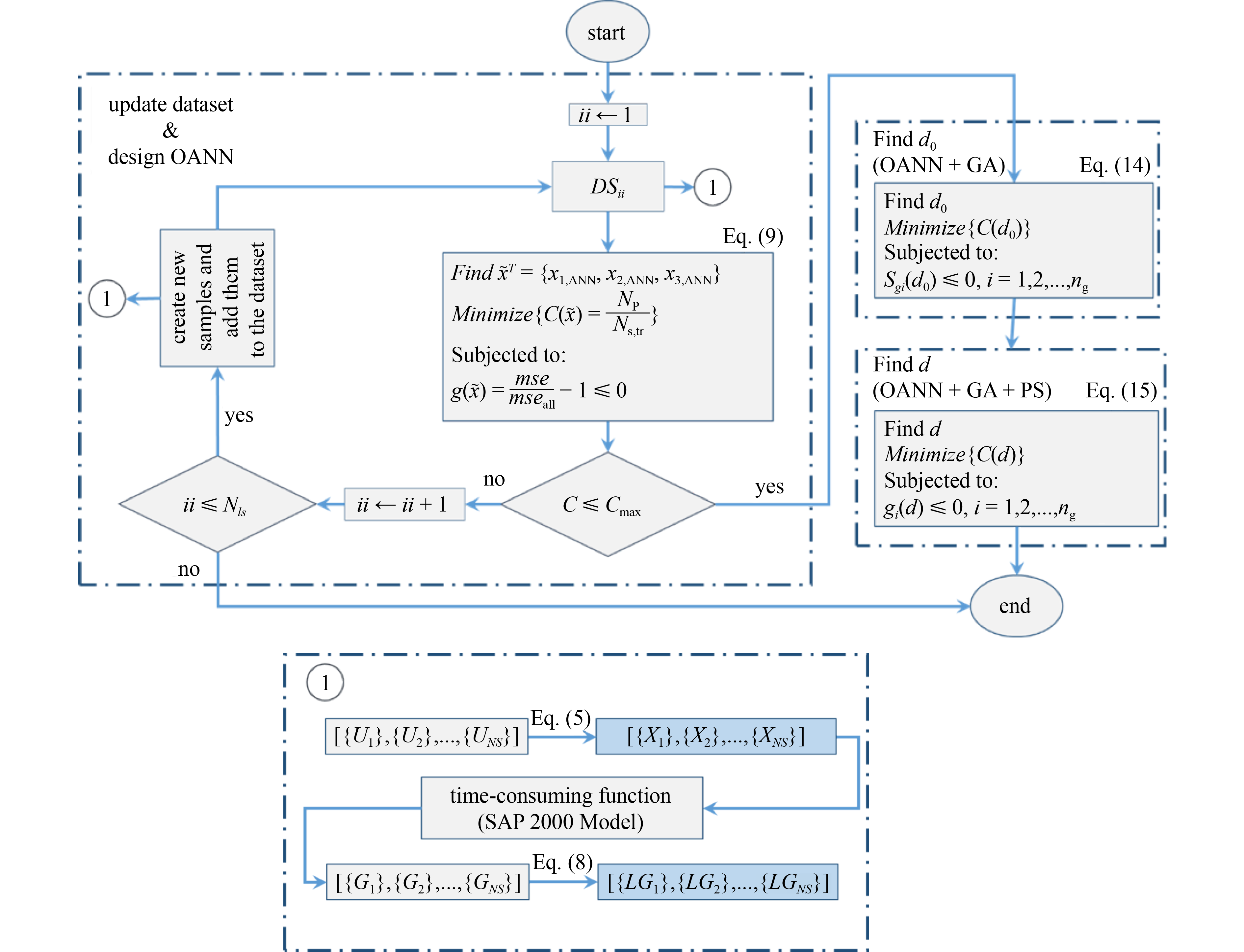
    This paper presents a combined method based on optimized neural networks and optimization algorithms to solve structural optimization problems. The main idea is to utilize an optimized artificial neural network (OANN) as a surrogate model to reduce the number of computations for structural analysis. First, the OANN is trained appropriately. Subsequently, the main optimization problem is solved using the OANN and a population-based algorithm. The algorithms considered in this step are the arithmetic optimization algorithm (AOA) and genetic algorithm (GA). Finally, the abovementioned problem is solved using the optimal point obtained from the previous step and the pattern search (PS) algorithm. To evaluate the performance of the proposed method, two numerical examples are considered. In the first example, the performance of two algorithms, OANN + AOA + PS and OANN + GA + PS, is investigated. Using the GA reduces the elapsed time by approximately 50% compared with using the AOA. Results show that both the OANN + GA + PS and OANN + AOA + PS algorithms perform well in solving structural optimization problems and achieve the same optimal design. However, the OANN + GA + PS algorithm requires significantly fewer function evaluations to achieve the same accuracy as the OANN + AOA + PS algorithm.

  • RESEARCH ARTICLE
    Vahid AMIRI, Arash AKBARI HAMED, Karim ABEDI

    In this study, a new system consisting of a combination of braces and steel infill panels called the braced corrugated steel shear panel (BCSSP) is presented. To obtain the hysteretic behavior of the proposed system, the quasi-static cyclic performances of two experimental specimens were first evaluated. The finite element modeling method was then verified based on the obtained experimental results. Additional numerical evaluations were carried out to investigate the effects of different parameters on the system. Subsequently, a relationship was established to estimate the buckling shear strength of the system without considering residual stresses. The results obtained from the parametric study indicate that the corrugated steel shear panel (CSSP) with the specifications of a = 30 mm, t = 2 mm, and θ = 90° had the highest energy dissipation capacity and ultimate strength while the CSSP with the specifications of a = 30 mm, t = 2 mm, and θ = 30° had the highest initial stiffness. It can thus be concluded that the latter CSSP has the best structural performance and that increasing the number of corrugations, corrugation angle, and plate thickness and decreasing the sub-panel width generally enhance the performance of CSSPs in terms of the stability of their hysteretic behaviors.

  • RESEARCH ARTICLE
    Sayed AHMED, Hossam ATEF, Mohamed HUSAIN

    In this study, ultrahigh-performance fiber-reinforced concrete (UHPFRC) used in a type B70 concrete sleeper is investigated experimentally and parametrically. The main parameters investigated are the steel fiber volume fractions (0%, 0.5%, 1%, and 1.5%). Under European standards, 35 UHPFRC sleepers are subjected to static bending tests at the center and rail seat sections, and the screw on the fastening system is pulled out. The first cracking load, failure load, failure mode, crack propagation, load–deflection curve, load–crack width, and failure load from these tests are measured and compared with those of a control sleeper manufactured using normal concrete C50. The accuracy of the parametric study is verified experimentally. Subsequently, the results of the study are applied to UHPFRC sleepers with different concrete volumes to investigate the effects of the properties of UHPFRC on their performance. Experimental and parametric study results show that the behavior of UHPFRC sleepers improves significantly when the amount of steel fiber in the mix is increased. Sleepers manufactured using UHPFRC with a steel fiber volume fraction of 1% and a concrete volume less than 25% that of standard sleeper B70 can be used under the same loads and requirements, which contributes positively to the cost and surrounding environment.

  • RESEARCH ARTICLE
    Jiasheng JIANG, Haifeng YANG, Zhiheng DENG, Yu ZHANG

    Recently, the application of detrital coral as an alternative to natural aggregates in marine structures has attracted increased attention. In this study, research on the compressive performance of coral aggregate concrete (CAC) confined using steel stirrups with anti-rust treatment was experimentally conducted. A total of 45 specimens were cast, including 9 specimens without stirrups and under different strength grades (C20, C30, and C40) and 36 specimens under different strength grades (C20, C30, and C40). Moreover, three stirrup levels (rectangular, diamond-shaped compound, and spiral stirrups) and different stirrup spacings (40, 50, 60, and 70 mm) were used. Subsequently, the stress−strain curves of specimens subjected to axial loading were measured. The effects of the stirrup spacing and stirrup configurations on the stress and strain were investigated, respectively, and the lateral effective stress of the different stirrups was calculated based on the cohesive-elastic ring model and modified elastic beam theory. Moreover, a damage-constitutive model of CAC considering the lateral stress was set up based on damage mechanics theory. The results indicated an increase in the stress and strain with a decrease in the stirrup spacing, and the adopted stirrup ratio had a better strengthening effect than the different concrete grades, and the variation in the deformation was restricted by the performance of coral coarse aggregate (CA). However, an increment in the lateral strain was observed with an increase in the axial strain. The lateral stress model showed a good agreement with the experimental data, and the proposed damage-constitutive model had a good correlation with the measured stress−strain curves.

  • RESEARCH ARTICLE
    Shaojun ZHU, Zhangjianing CHENG, Chaozhong ZHANG, Xiaonong GUO

    In this study, a numerical analysis was conducted on aluminum alloy reticulated shells (AARSs) with gusset joints under fire conditions. First, a thermal-structural coupled analysis model of AARSs considering joint semi-rigidity was proposed and validated against room-temperature and fire tests. The proposed model can also be adopted to analyze the fire response of other reticulated structures with semi-rigid joints. Second, a parametric analysis was conducted based on the numerical model to explore the buckling behavior of K6 AARS with gusset joints under fire conditions. The results indicated that the span, height-to-span ratio, height of the supporting structure, and fire power influence the reduction factor of the buckling capacity of AARSs under fire conditions. In contrast, the reduction factor is independent of the number of element divisions, number of rings, span-to-thickness ratio, and support condition. Subsequently, practical design formulae for predicting the reduction factor of the buckling capacity of K6 AARSs were derived based on numerical analysis results and machine learning techniques to provide a rapid evaluation method. Finally, further numerical analyses were conducted to propose practical design suggestions, including the conditions of ignoring the ultimate bearing capacity analysis of K6 AARS and ignoring the radiative heat flux.

  • RESEARCH ARTICLE
    Shili MA, Liquan XIE, Tsung-Chow SU

    In this study, model tests were conducted to investigate the bearing capacities of tripod caisson foundations subjected to eccentric lateral loads in silty clay. Lateral load–rotation curves of five eccentric-shaped tripod suction foundations were plotted to analyze the bearing capacities at different loading angles. It was observed that the loading angle significantly influenced the bearing capacity of the foundations, particularly for eccentric tripod caisson foundations. Compared with eccentric tripod caisson foundations, the traditional tripod foundation has a relatively high ultimate lateral capacity at the omnidirectional loading angle. By analyzing the displacement of the caissons, a formula for the rotational center of the tripod caisson foundation subjected to an eccentric lateral load was derived. The depth of the rotation center was 0.68–0.92 times the height of the caisson when the bearing capacity reached the limit. Under the undrained condition, suction was generated under the lid of the “up-lift” caisson, which helps resist lateral forces from the wind and waves.

  • RESEARCH ARTICLE
    Tran Thi Thu THUY

    The analysis of static bending and free and forced vibration responses of functionally graded fluid-infiltrated porous (FGFP) skew and elliptical nanoplates placed on Pasternak’s two-parameter elastic foundation is performed for the first time using isogeometric analysis (IGA) based on the non-uniform rational B-splines (NURBSs) basis function. Three types of porosity distributions affect the mechanical characteristics of materials: symmetric distribution, upper asymmetric distribution, and lower asymmetric distribution. The stress–strain relationship for Biot porous materials was determined using the elastic theory. The general equations of motion of the nanoplates were established using the four-unknown shear deformation plate theory in conjunction with the nonlocal elastic theory and Hamilton’s principle. A computer program that uses IGA to determine the static bending and free and forced vibration of a nanoplate was developed on MATLAB software platform. The accuracy of the computational program was validated via numerical comparison with confidence assertions. This set of programs presents the influence of the following parameters on the static bending and free and forced vibrations of nanoplates: porosity distribution law, porosity coefficient and geometrical parameters, elastic foundation, deviation angle, nonlocal coefficient, different boundary conditions, and Skempton coefficients. The numerical findings demonstrated the uniqueness of the FGFP plate’s behavior when the porosities are saturated with liquid compared with the case without liquid. The findings of this study have significant implications for engineers involved in the design and fabrication of the aforementioned type of structures. Furthermore, this can form the basis for future research on the mechanical responses of the structures.